用户通过虚拟网关负载冗余方式访问VPC
方案概述
应用场景
用户因业务需求,需要使用两条物理专线负载冗余接入同区域的两个华为云专线接入点,并通过静态路由或BGP路由协议接入同一个VPC。
方案架构
用户侧网络通过双专线接入华北-北京四区域接入点“北京-中金”和“廊坊-华为基地”,在华北-北京四区域创建了VPC。
VPC创建请参考《虚拟私有云用户指南》。
本方案使用地址信息如下:
网络 | 网段 |
|---|---|
用户侧网络 | 10.1.123.0/24 |
专线互联地址 | 10.0.0.0/30,10.0.0.4/30 |
VPC地址段 | 192.168.0.0/16 |

方案优势
- 多云架构:多地接入,拓扑灵活,多云备份容灾。
- 安全可靠:专属网络通信,安全隔离,稳定可靠。
约束与限制
- 必须使用单模的1GE、10GE、40GE或100GE的光模块与华为云的接入设备对接。
- 必须禁用端口的自动协商功能,同时必须手动配置端口速率和全双工模式。
- 用户侧网络需端到端支持 802.1Q VLAN 封装。
- 选择BGP路由协议时,用户侧设备必须支持BGP,且不能使用64512(该AS号华为已使用)。
资源成本和规划
本节介绍最佳实践中资源规划情况,包含以下内容:
区域 | 资源 | 资源说明 | 数量 | 费用 |
|---|---|---|---|---|
华北-北京四 | VPC | VPC子网:192.168.0.0/16 | 1 | 免费 |
物理连接 | 物理连接dc-connect1关联虚拟网关vgw-test和虚拟接口vif-test1。
| 2 | 详细请参见云专线产品价格详情 | |
物理连接dc-connect2关联虚拟网关vgw-test和虚拟接口vif-test2。
|
双专线双接入点负载冗余方式访问VPC流程简介
本场景使用两条物理专线接入同区域的两个华为云专线接入点,通过静态路由或BGP路由协议接入同一个VPC。

实施步骤
- 创建两条物理连接
- 进入云专线物理连接列表页。
- 在页面左上角单击
,选择区域和项目。 - 在物理连接列表页,单击“创建物理连接”,进入自建专线购买页面。
- 根据界面提示配置机房地址、华为云接入点、物理连接端口等信息,详细请参见表3输入相关参数。 图2 自建专线接入

表3 购买物理连接参数 参数
示例
说明
计费模式
包年/包月
专线服务付费方式,目前仅支持包年/包月方式付费。
区域
华北-北京四
物理连接开通的区域。用户可以在管理控制台左上角或购买页面切换区域。
物理连接名称
dc-123
用户将要创建的物理连接的名称(可自定义)。
华为云接入点
北京-中金
物理连接接入点的位置。
运营商
其他
提供物理连接的运营商。
端口类型
1GE
物理连接接入端口的类型:1GE、10GE、40GE、100GE。
专线带宽
100Mbit/s
物理连接的带宽大小,请在下拉框中选择对应的带宽。仅作为运营商接入带宽描述。
您的机房地址
xx市xx区xx路xx号xx楼xx机房。
用户填写机房地址,可精确到楼层。
标签
example_key1
example_value1
为物理连接绑定标签,用来标识资源,支持修改。
描述
-
用户可以对物理连接添加备注信息。
联系人姓名/手机/Email
张三
+86 139xxxxxxxx
Zhangsan@163.com
用户可以在此提供用户侧专线负责人信息。
购买时长
3个月
购买服务的时长。
自动续费
3个月
自动续费时长与购买时长相同。
例如:用户购买时长为3个月,当勾选该项后,将自动续费3个月,以此类推。
企业项目
default
将物理连接加入已有的企业项目内,支持按企业项目维度管理资源。
- 单击“确认配置”。
- 确认物理连接信息,单击“提交需求”。
- 系统审核通过需求后,请用户自行联系运营商施工。
- 在确认运营商施工完成的弹窗中,单击“确认”。
- 在物理连接列表页,选择物理连接并单击“操作”列的“确认配置”。
- 确认物理连接配置信息,单击“立即支付”。
- 确认订单信息,选择支付方式,单击“确认”。
- 支付完成后,等待华为云施工。
- 施工完成后,物理连接接入状态显示为“正常”时,表示完成物理连接接入,同时开始计费。
- 重复操作上述操作,创建物理连接dc-connect2,其中参数“华为云接入点”选择“廊坊-华为基地”。
- 创建虚拟网关
- 在左侧导航栏,选择“云专线 > 虚拟网关”。
- 在虚拟网关页面,单击右上角“创建虚拟网关”。
- 根据界面提示,配置相关参数,可参考表4。 图4 创建虚拟网关

表4 虚拟网关参数 参数
示例
说明
名称
vgw-123
虚拟网关名称。
字符长度为1~64。
企业项目
default
将虚拟网关加入已有的企业项目内,支持按企业项目维度管理资源。
虚拟私有云
VPC-001
虚拟网关所关联的虚拟私有云。
本端子网
192.168.0.0/16
云专线允许访问的VPC子网。
用户可以添加多个网段,以“,”隔开,使用一条专线访问多个VPC子网。
BGP ASN
64512
虚拟网关的BGP AS号。
说明:一般情况下,华为云BGP AS号默认是64512。除此之外,还包括以下两种特殊情况:
- 华北-北京一区域,华为云BGP AS号默认是65533。
- 亚太-曼谷区域,部分接入点的BGP AS号默认是65535,具体请联系专线经理确认。
标签
example_key1
example_value1
为虚拟网关绑定标签,用来标识资源,支持修改。
描述
-
虚拟网关描述。
- 单击“确定”。
- 创建两个虚拟接口
创建虚拟接口vif-test1和vif-test2关联虚拟网关vgw-test,同时虚拟接口vif-test1关联物理连接dc-connect1,虚拟接口vif-test2关联物理连接dc-connect2。
- 在左侧导航栏,选择“云专线 > 虚拟接口”。
- 在虚拟接口页面,单击右上角“创建虚拟接口”。
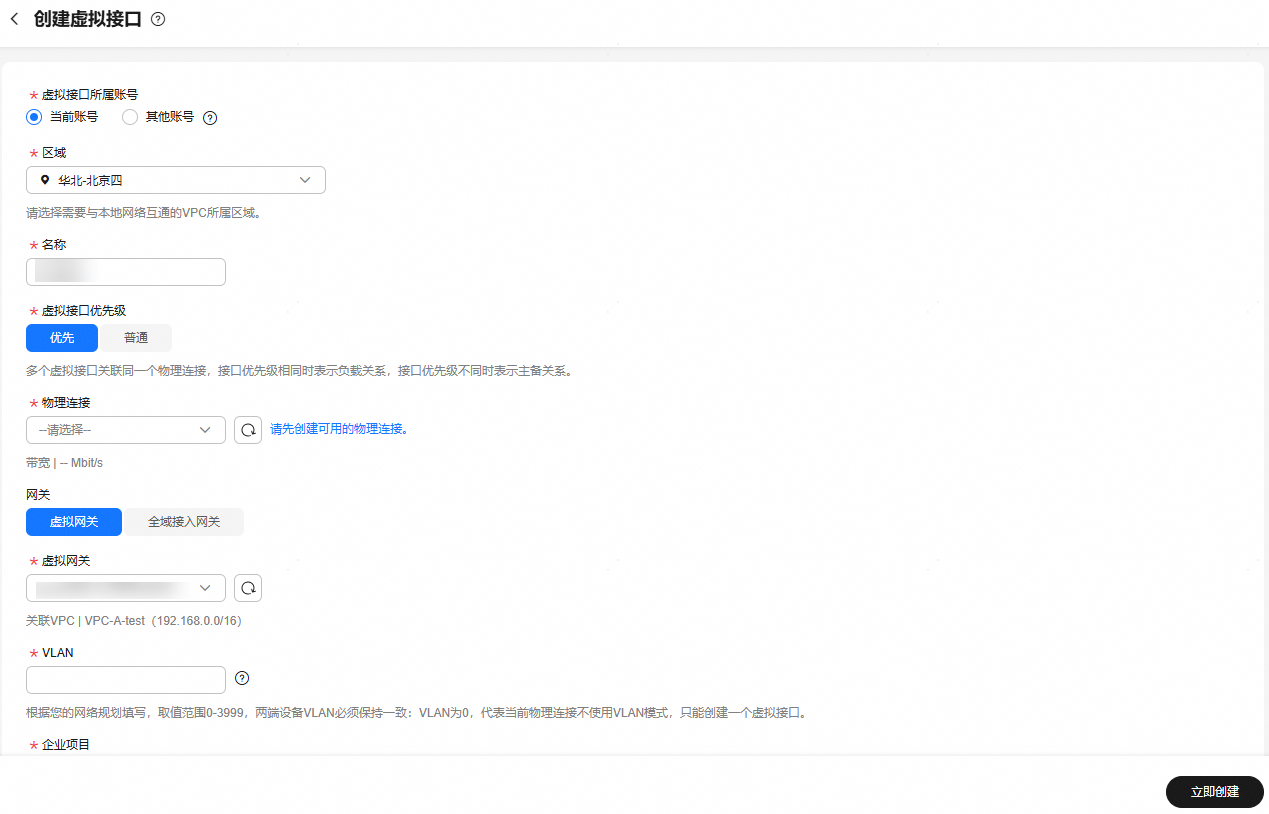
- 根据界面提示,配置相关参数,可参考表5。 图5 创建当前账号的虚拟接口

表5 虚拟接口参数 参数
示例
说明
虚拟接口所属账号
当前账号
此处选择“当前账号”,指使用您的物理连接为当前用户创建虚拟接口。
区域
华北-北京四
物理连接开通的区域。用户可以在管理控制台左上角或购买页面切换区域。
名称
vif-test1
虚拟接口名称。
字符长度为1~64。
虚拟接口优先级
优先
虚拟接口的优先级。支持选择“优先”或“普通”。
多个虚拟接口关联同一个专线设备,接口优先级相同时表示负载关系,接口优先级不同时表示主备关系。
本方案为负载冗余场景,此处请选择“优先”。
主备方案详细请参见用户通过虚拟网关主备冗余方式访问VPC。
物理连接
dc-connect1
选择可用的物理连接。
网关
虚拟网关
虚拟接口关联的网关。
支持选择虚拟网关或全域接入网关。
在本示例中,此处选择虚拟网关。
虚拟网关
vgw-123
当“网关”选择“虚拟网关”时需要配置该参数。
选择虚拟接口关联的虚拟网关。
全域接入网关
dgw-123
当“网关”选择“全域接入网关”时需要配置该参数。
选择虚拟接口关联的全域接入网关。
VLAN
30
虚拟接口的VLAN。
标准专线的虚拟接口的VLAN由用户配置 。
托管专线的虚拟接口的VLAN会使用云专线合作伙伴为托管专线分配的VLAN,用户无需配置。
带宽
1000Mbit/s
虚拟接口带宽,单位为Mbit/s。虚拟接口带宽不可以超过物理连接带宽。
开启限速
不开启
虚拟接口带宽限速。开启后,将根据配置的带宽值按照以下规则对虚拟接口进行限速:
- 带宽<=100Mbps:限速梯度为 10Mbps
- 100Mbps < 带宽<=1000Mbps(1Gbps):限速梯度为 100Mbps
- 1Gbps<带宽<=100Gbps(100Gbps):限速梯度为 1Gbps
- 带宽>100Gbps:限速梯度为 10Gbps
示例:带宽值设置为52Mbps,实际限速值为60Mbps;带宽值设置为115Mbps,实际限速值为200Mbps。
说明:目前虚拟接口带宽限速功能已在各个区域陆续上线,具体上线区域请以管理控制台显示为准。
企业项目
default
将虚拟接口加入已有的企业项目内,支持按企业项目维度管理资源。
标签
example_key1
example_value1
为虚拟接口绑定标签,用来标识资源,支持修改。
地址类型
IPv4
虚拟接口的地址类型。
默认为IPv4。
本端网关(华为云侧)
10.0.0.1/30
华为云侧网络接口互联的IP地址,即华为云和客户线下机房对接时华为云侧设备接口的对接地址,配置后会自动下发到华为云侧网关设备。
远端网关(用户侧)
10.0.0.2/30
客户本地数据中心侧网络互联的IP地址,即华为云和客户线下机房对接时客户线下设备接口的对接地址,配置后需要客户自己配置在客户线下设备的接口上。
注意:本端网关与远端网关需要设置为同一网段的IP地址,一般使用30位掩码,由客户自行规划,不能与组网内的业务地址冲突。所以您需要为物理专线两端分别规划一个位于同一网段的IP地址用于本地数据中心和云上VPC之间的通信。
路由模式
BGP
路由模式:静态路由/BGP
远端子网
10.1.123.0/24
用户数据中心的子网和子网掩码。多个远端子网时,请以逗号隔开。
- 如果虚拟接口关联的网关为虚拟网关,在添加远端子网时,系统会在VPC默认路由表添加目的地址为远端子网,下一跳为虚拟网关的VPC路由;当路由模式为静态路由时,系统会在专线网关添加目的地址为远端子网,下一跳为虚拟接口的静态路由。
- 如果虚拟接口关联的网关为全域接入网关,仅当“路由模式”为”静态路由”时,需要填写该参数。
BGP邻居ASN
64510
BGP邻居自治系统的标识。
当路由模式为BGP时,需要设置此参数。
BGP MD5认证密码
Qaz12345678
BGP邻居的MD5值即BGP密码。
当路由模式为BGP时,可设置此参数,两侧网关参数需保持一致。
字符长度为8~255,至少包含以下字符的两种:
- 大写字母
- 小写字母
- 数字
- 特殊字符(~!,.:;-_"(){}[]/@#$%^&*+\|=)
描述
-
可自定义虚拟接口的相关描述。
- 云上路由发布
用户自助方式开通后,华为云侧设备自动下发。
- 用户侧路由发布
静态路由配置示例(以华为设备为例):
ip route-static 192.168.0.0 255.255.0.0 10.0.0.1
ip route-static 192.168.0.0 255.255.0.0 10.0.0.5
BGP路由配置示例(以华为设备为例):
bgp 64510 peer 10.0.0.1 as-number 64512 peer 10.0.0.1 password simple Qaz12345678 peer 10.0.0.5 as-number 64512 peer 10.0.0.5 password simple Qaz12345678 network 10.1.123.0 255.255.255.0
连通性验证
从华为云的ECS去ping云下用户侧的虚机。经验证,云上虚机与用户侧虚机正常通信。
关闭任意一个物理专线端口,再次执行ping命令。经验证,云上虚机与用户侧虚机仍正常通信。
如果想查看路由的具体路径,可执行tracert路由追踪命令,不同的设备,该命令略有不同,请咨询相关设备厂商。




