快速配置ModelArts委托授权
场景描述
为了完成AI计算的各种操作,AI平台ModelArts在任务执行过程中需要访问用户的其他服务,典型的就是训练过程中,需要访问OBS读取用户的训练数据。在这个过程中,就出现了ModelArts“代表”用户去访问其他云服务的情形。从安全角度出发,ModelArts代表用户访问任何云服务之前,均需要先获得用户的授权,而这个动作就是一个“委托”的过程。用户授权ModelArts再代表自己访问特定的云服务,以完成其在ModelArts平台上执行的AI计算任务。
ModelArts提供了添加授权功能,用户可以在ModelArts Standard的权限管理功能中,快速完成委托授权,由ModelArts为用户自动创建委托并配置到ModelArts服务中。
ModelArts Standard的权限配置支持普通模式和高权限模式两种方式。
- 普通模式:普通模式下,用户可以基于使用的具体业务场景,自由定制授权范围,确保最小范围授权,授权方式灵活安全。适用于对授权范围有严格要求的场景。
- 高权限模式:高权限模式配置简单,但创建的委托权限比较大,适用于有管理员权限需求的用户。如果需要对委托授权的权限范围进行精确控制,建议使用普通模式。
约束与限制
- 华为云账号
- 只有华为云账号可以使用委托授权,可以为当前账号授权,也可以为当前账号下的所有IAM用户授权。
- 多个IAM用户或账号,可使用同一个委托。
- 一个账号下,最多可创建100个委托。
- 对于首次使用ModelArts的新用户,请直接新增委托即可。一般用户新增普通用户权限即可满足使用要求。如果有精细化权限管理的需求,可以自定义权限按需设置。
- IAM用户
- 如果已获得委托授权,则可以在权限管理页面中查看到已获得的委托授权信息。
- 如果未获得委托授权,当打开“添加授权”页面时,ModelArts会提醒您当前用户未配置授权,需联系此IAM用户的管理员账号进行委托授权。
添加授权
- 登录ModelArts控制台,在左侧导航栏选择“系统管理 > 权限管理”,进入“权限管理”页面。
ModelArts旧版导航页面中,在左侧导航栏选择“全局配置”,进入权限配置页面。
- 单击“添加授权”,进入“添加授权”配置页面,根据参数说明进行配置。
表1 参数说明 参数
说明
“授权对象类型”
包括IAM子用户、联邦用户、委托用户和所有用户。
“授权对象”
“授权对象类型”选择“所有用户”时不涉及此参数。
- IAM子用户:选择指定的IAM子用户,给指定的IAM子用户配置委托授权。
图1 选择IAM子用户
- 联邦用户:输入联邦用户的用户名或用户ID。
图2 选择联邦用户
- 委托用户:选择委托名称。使用账号A创建一个权限委托,在此处将该委托授权给账号B拥有的委托。在使用账号B登录控制台时,可以在控制台右上角的个人账号切换角色到账号A,使用账号A的委托权限。
图3 委托用户切换角色
“委托选择”
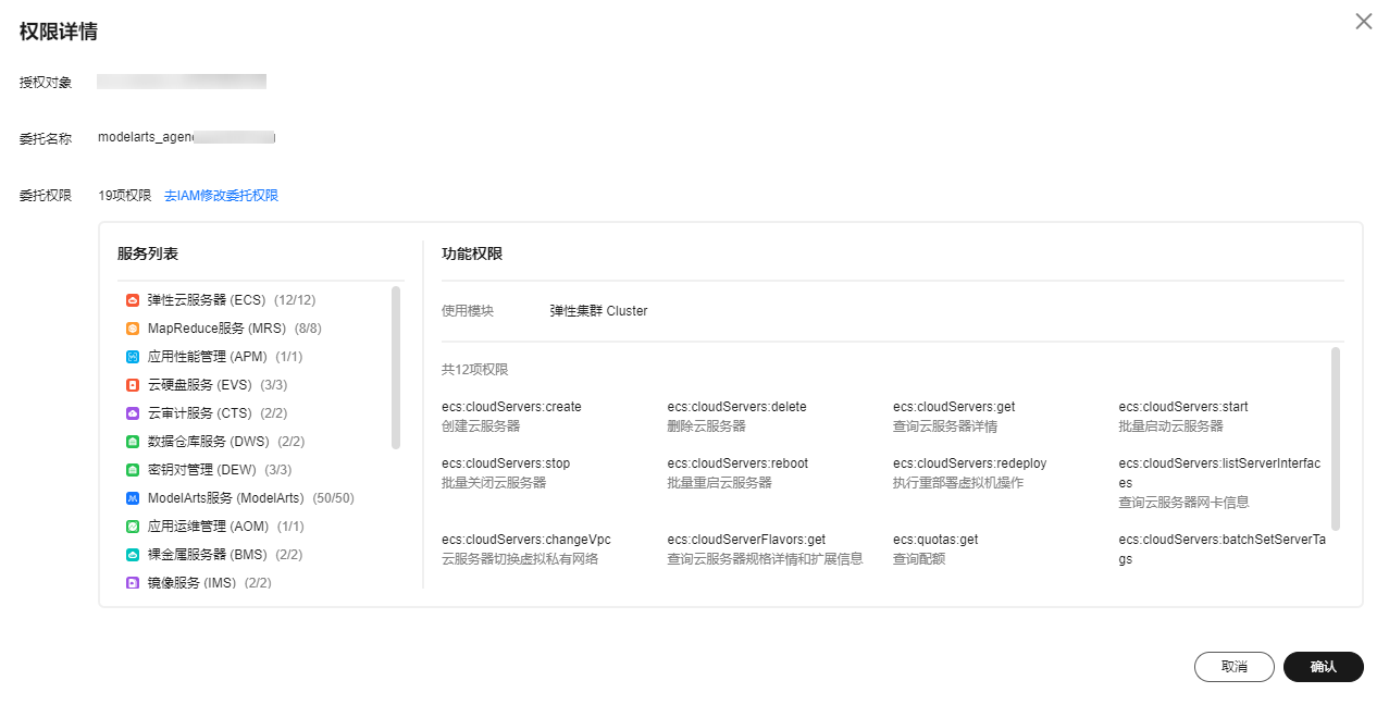
- 已有委托:列表中如果已有委托选项,则直接选择一个可用的委托为上述选择的用户授权。单击委托名称查看该委托的权限详情。
- 新增委托:如果没有委托可选,可以在新增委托中创建委托权限。对于首次使用ModelArts的用户,需要新增委托。
“新增委托 > 委托名称”
系统自动创建委托名称,用户可以手动修改。
“新增委托 > 权限配置 > 普通模式”
普通模式下,用户可以基于使用的具体业务场景,自由定制授权范围,确保最小范围授权,授权方式灵活安全。适用于对授权范围有精细化管理要求的场景。
可以根据实际需要在权限列表中勾选要配置的权限。
普通模式下提供了预设的权限模板,可以通过权限模板快速配置权限。如下图所示,选择“训练模块”的权限模板,系统会自动勾选训练模块所需的所有服务和对应的功能权限。
图4 基于预设的权限模板配置权限“新增委托 > 权限配置 > 高权限模式”
高权限模式下,配置的权限范围较大,适用于有管理员权限需求的用户。可以在搜索栏中搜索关键字快速筛选权限。
图5 高权限模式 - IAM子用户:选择指定的IAM子用户,给指定的IAM子用户配置委托授权。
- 然后勾选“我已经详细阅读并同意《ModelArts服务声明》”,单击“创建”,即可完成委托配置。
查看授权的权限列表
用户可以在“权限管理”页面的授权列表中,查看已经配置的委托授权内容。单击授权内容列的“查看权限”,可以查看该授权的权限详情。


修改授权权限范围
- 在查看授权详情时,如果想要修改授权范围,可以在权限详情页单击“去IAM修改委托权限”。
图8 去IAM修改委托权限
- 进入IAM控制台的委托页面。找到对应的委托信息,修改该委托的基本信息,主要是持续时间。“持续时间”可以选择永久、1天,或者自定义天数,例如 30天。
图9 手动创建的委托
- 在授权记录页面单击“授权”,勾选要配置的策略,单击下一步设置最小授权范围,单击确定,完成授权修改。
设置最小授权范围时,可以选择指定的区域,也可以选择所有区域,即不设置范围。
删除授权
为了更好地管理您的授权,您可以删除某一IAM用户的授权,也可批量清空所有用户的授权。
- 删除某一用户的授权
在“权限管理”页面,展示当前账号下为其IAM用户配置的授权列表,针对某一用户,您可以单击“操作”列的“删除”,输入“DELETE”后单击“确认”,可删除此用户的授权。删除生效后,此用户将无法继续使用ModelArts的相关功能。
- 批量清空所有授权
在“权限管理”页面,单击授权列表上方的“清空授权”,输入“DELETE”后单击“确认”,可删除当前账号下的所有授权。删除生效后,此账号及其所有IAM子用户将无法继续使用ModelArts的相关功能。
常见问题
- 如何删除已有委托列表下面的委托名称?
图10 已有委托
需要前往统一身份认证服务IAM控制台的委托页面删除。
图11 统一身份认证 - 进入ModelArts控制台的某个页面时,为什么会提示权限不足?
图12 页面提示权限不足
可能原因是用户委托权限配置不足或模块能力升级,需要更新授权信息。根据界面操作提示追加授权即可。