Updated on 2025-10-17 GMT+08:00

Development Map

Before development, you need to have a general understanding of the CEC open capabilities.

Figure 1 Development map
Table 1 Development map

Level

Open Features

Implementation mode

Supported Scenario

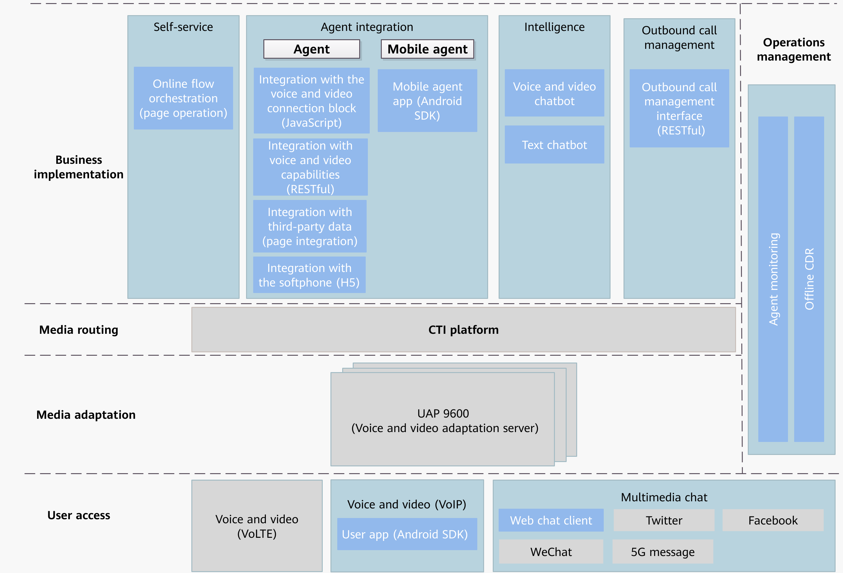
Business implementation

Self-Service

Online page configuration

An enterprise can customize the IVR flows of a call center on the online flow orchestration page of the CEC. The IVR flows can be used to implement functions such as voice/video playing during ringing, voice/video digit collection, call transfer, interface invoking, and value assignment judgment. For details, see Self-Service (IVR) Integration Solution.

NOTE:
  • To use the intelligent voice navigation (IVN) function, use the voice and video chatbots in the intelligence module together.
  • If automatic outbound calls are required, this feature can be used together with the outbound call management feature.
  • It can also be configured together with an agent skill queue to implement the functions of playing the waiting tone and prompting the number of waiting users when a user accesses the agent skill queue.

Agent

  • JavaScript invoking
  • RESTful invoking
  • Integrating Pages
  • H5 integration

On the agent workbench, the button area for customer service personnel to answer and process inbound calls is called a connection bar or connection block. The connection bar or block can connect, hold, transfer, or hang up an agent's phone (OpenEye softphone provided by the CEC). The CEC provides the following agent-related open capabilities. For details, see Voice and Video Agent Integration Solution.

  • If an enterprise does not have special requirements on the style of the connection bar or connection block, the lightweight connection bar (which can perform voice and video call operations such as answering, initiating, transferring, muting, and holding calls) can be directly integrated into the CRM page in JavaScript integration mode for users to answer calls on their own work portals.
  • If an enterprise has requirements on the style and location of a connection bar, the enterprise can invoke the voice and video call processing interfaces of the CEC using RESTful interfaces to develop the connection bar function to implement the call control capability of the call center.
  • If an enterprise uses the agent workbench provided by the CEC and expects that customer service personnel can view user data during calls with the users, the enterprise can use the embedded third-party system page to integrate the third-party page for user information display.
  • If an enterprise does not want to use the OpenEye softphone, the enterprise can integrate the voice and video call capabilities of the OpenEye softphone using H5 and develop its own softphone applications.

Intelligence

  • Page Configuration page
  • RESTful invoking

If an enterprise needs to use the voice self-service or text chatbot, the enterprise can use the intelligent IVR page provided by the CEC to complete related configurations.

In addition, to provide guidance on agent scripts and check whether the agent scripts contain sensitive words, you can configure the intelligent IVR and enable the intelligent assistant feature.

For enterprises that do not use the agent workbench provided by the CEC, the RESTful interfaces of the OIAP can be used to query the existing chatbot configuration and bind dialog IDs. In addition, the intelligent subscription RESTful interfaces of the CC-Gateway can be used to display the quasi-real-time ASR result on the self-developed workbench, and complete the identification of the natural language.

For details, see Intelligence Solution.

ISales Management

RESTful

By invoking the RESTful interfaces of the CC-iSales, enterprises can write the information such as outbound call task data, outbound call sample data, and user blocklist in the outbound call management system developed by the enterprise to the CEC.

Media Routing

-

-

The CEC routes voice, video, and multimedia requests in a unified manner.

Media adaptation

Multimedia adaptation service

RESTful

Currently, the CEC supports access through voice and video (VoLTE/VoIP), web client, WeChat, Facebook, Twitter, and 5G message. Except the web client, other channels can be enabled by page configuration. If an enterprise wants to expand channel capabilities and add new media access modes, for example, Weibo, the enterprise can invoke the CCUCS interface to implement new media adaptation. For details, see Multimedia Channel Access Solution.

Channel Access

Text chat access

  • JavaScript integration
  • RESTful integration

Enterprises provide the following methods to integrate the text chat access capability on the user side. For details, see Multimedia Agent Integration Solution.

  • Web Lightweight Client Integration (JS): If enterprises do not have special requirements on the web chat window style on the user side, the enterprises can use the CEC lightweight web chat plugin to embed the existing CEC client chat window into their web portals in JavaScript integration mode to implement text chat integration.
  • Web Client Access (RESTful): If enterprises have requirements on the page style, the enterprises can develop a web client and invoke the encapsulated CEC web chat interface to implement simple web chat functions.

Operations support

Agent Monitoring

RESTful

If enterprises need to query, display, and collect statistics on real-time operations data (such as monitoring data of call center objects including skill queues, agents, teams, and IVRs) of a call center, the enterprises can use RESTful interfaces to obtain related data.

Offline CDR

RESTful

Enterprises provide an offline CDR download interface for obtaining CDR files and recording files in batches.