Optimistic Lock Concurrent Commit Conflicts
Cause of optimistic lock concurrent commit conflicts: Multiple modification jobs (including Insert, Update, Delete, MergeInto, and table service operations) are simultaneously submitted on LakeFormation, leading to concurrent commit conflicts. For example:

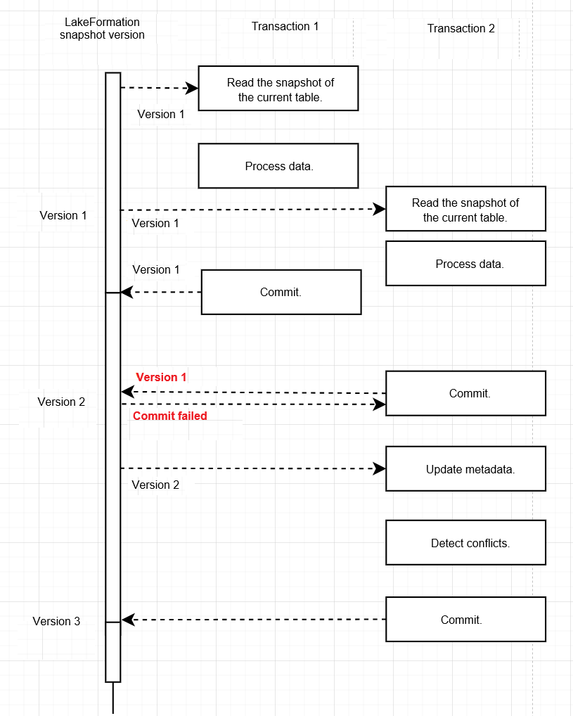
In the preceding figure, transaction 1 and transaction 2 are two DML transactions. Transaction 1 processes and commits data based on metadata version 1 and updates the metadata version to version 2. However, Transaction 2 had already started data processing based on metadata version 1 before transaction 1 was committed. During its initial commit attempt, LakeFormation rejects the commit because the metadata has already been updated to version 2. Transaction 2 must then update the metadata and resubmit it.
In such scenarios, if the concurrency volume is extremely high or the conflict detection time for a particular transaction is excessively long, it can lead to an endless cycle of "commit conflict -> update metadata -> detect conflict -> resubmit", resulting in business conflict errors.
To address these issues, Iceberg introduces four parameters.
|
Parameter |
Description |
Recommended Value for High-Concurrency Scenarios |
Recommended Value for Table Service Scenarios |
|---|---|---|---|
|
commit.retry.num-retries |
Maximum number of retries |
10 |
4 |
|
commit.retry.min-wait-ms |
Minimum wait time after a failed commit |
100 |
1000 |
|
commit.retry.max-wait-ms |
Maximum wait time after a failed commit |
10000 |
60000 |
|
commit.retry.total-timeout-ms |
Maximum execution duration for the commit process |
1800000 |
1800000 |
Feedback
Was this page helpful?
Provide feedbackThank you very much for your feedback. We will continue working to improve the documentation.See the reply and handling status in My Cloud VOC.
For any further questions, feel free to contact us through the chatbot.
Chatbot